Creating an SSO Session

The Kigo API enables partners to create Single Sign-On (SSO) sessions for their users. These sessions facilitate seamless redirection to a Kigo-hosted site or embedding Kigo-hosted content within an application via iframes.

Kigo offers two methods for integrating SSO to provide a seamless experience for users. Depending on organizational structure and existing infrastructure, organizations can choose between a SAML-based integration or a custom Session API integration.

Choosing An SSO Method

SAML (Security Assertion Markup Language)

SAML is the recommended SSO method for larger organizations that already utilize an Identity Provider (IdP) or have a user directory that supports SAML 2.0 connections. This industry-standard protocol allows you to leverage an existing identity management infrastructure for secure and efficient user authentication with Kigo.

Custom Session API

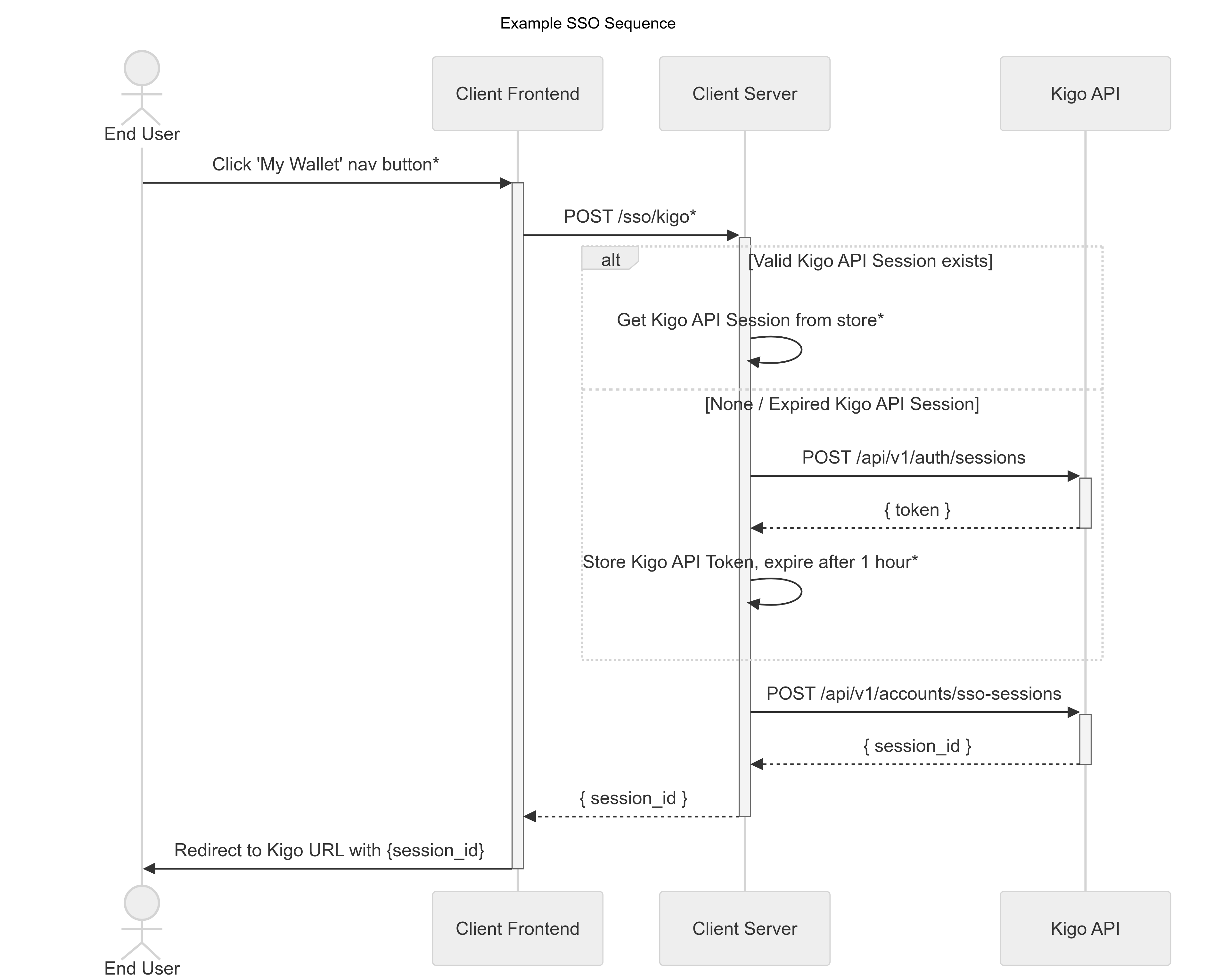
Kigo's custom Session API provides a flexible alternative for organizations that may not have a SAML-compliant Identity Provider or require a more tailored integration approach. This method allows organizations to programmatically manage user sessions and authentication flows directly with Kigo.


What’s Next

Continue with one of the following SSO integrations: